在订单列表找到需要退订的订单

在订单上点击操作—退订

按时间退订:退订时间选的日期开始后面所有的都会退订掉
按数量退订:填写的退订数量,系统会根据订单剩余的瓶数去减掉退订的数量
退订金额:与客户去协商具体退订多少钱
退订原因:可以写客户为何不需要了的原因
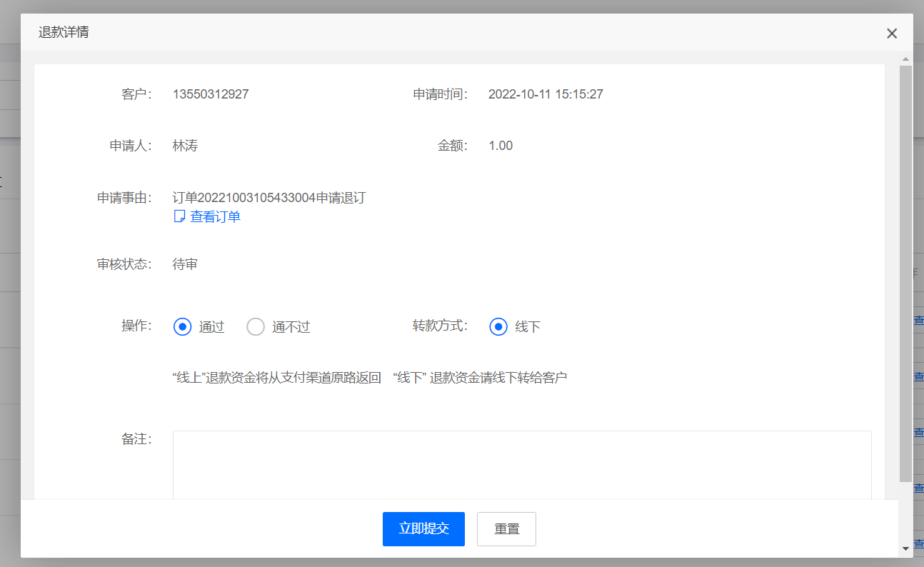
退订之后需要在订单管理—退款申请里去审核订单

点击详细

我们可以选择通过,立即提交OK
注意:如果通过线上支付的订单,微信支付商户申请仅收取0.2%的手续费(需要申请,原本是0.6%)
例如客户支付1000元,实际商户到账998 ,如客户发生退款500,商家需要支付499,腾讯微信平台退回1元
奶总管专注于鲜奶配送系统的研发,可提供鲜奶配送系统SAAS版以及鲜奶配送系统独立部署定制版,可长期提供技术支持,如有疑问可随时咨询在线客服人员:15616881988